AMD Ryzen 7 8700G contre AMD Ryzen 9 7940HS est une bataille entre APUs qui pourrait être très intéressante, les deux étant basés sur la microarchitecture Zen 4, malgré le changement de nom dans le premier cas. Voici les résultats dans différents domaines, tant en termes de performances CPU que de GPU intégré.
AMD Ryzen 7 8700G contre AMD Ryzen 9 7940HS: caractéristiques techniques
| AMD Ryzen 7 8700G | AMD Ryzen 9 7940HS | |
| Nœud de fabrication | TSMC 5nm | TSMC 5nm |
| Nombre de transistors | 25 milliards de FinFET | 25 milliards de FinFET |
| Socket | AM5 (LGA 1718) | FP8 (BGA) |
| Microarchitecture | Zen 4 (Phoenix) | Zen 4 (Phoenix) |
| Nombre de cœurs | 8 physiques
16 logiques (SMT) |
8 physiques
16 logiques (SMT) |
| Fréquence de fonctionnement | 4,2 Ghz
Turbo jusqu’à 5,1 Ghz |
4 Ghz
Turbo jusqu’à 5,2 Ghz |
| iGPU | Radeon 780M (RDNA3) à 1500 Mhz | Radeon 780M (RDNA3) à 800 Mhz |
| NPU | Ryzen AI XDNA 1 avec 16 TOPS | Pas de NPU Ryzen AI XDNA 1 avec 10 TOPS |
| Mémoire cache | L1 : 64 Ko par cœur
L2 : 1 Mo par cœur L3 : 16 Mo partagé |
L1 : 64 Ko par cœur
L2 : 1 Mo par cœur L3 : 16 Mo partagé |
| Débloqué | Oui | Non |
| Tj max | 95°C | 100°C |
| TDP | 65W | 54W |
| Support de mémoire | DDR5 5200 MT/s DualChannel | DDR5 7500 MT/s ou LPDDR5 5600 MT/s DualChannel |
| Voies PCIe | 20x Gen 4 | 20x Gen 4 |
Comme vous pouvez le voir, les deux sont très similaires, tous deux basés sur la même microarchitecture, seule la solution APU étant destinée au bureau, dans le cas de la série 8000, et dans le cas de la série 7000, elle est destinée aux ordinateurs portables.
Vous pouvez également être intéressé par les meilleurs processeurs du marché.
Microarchitecture : les clés

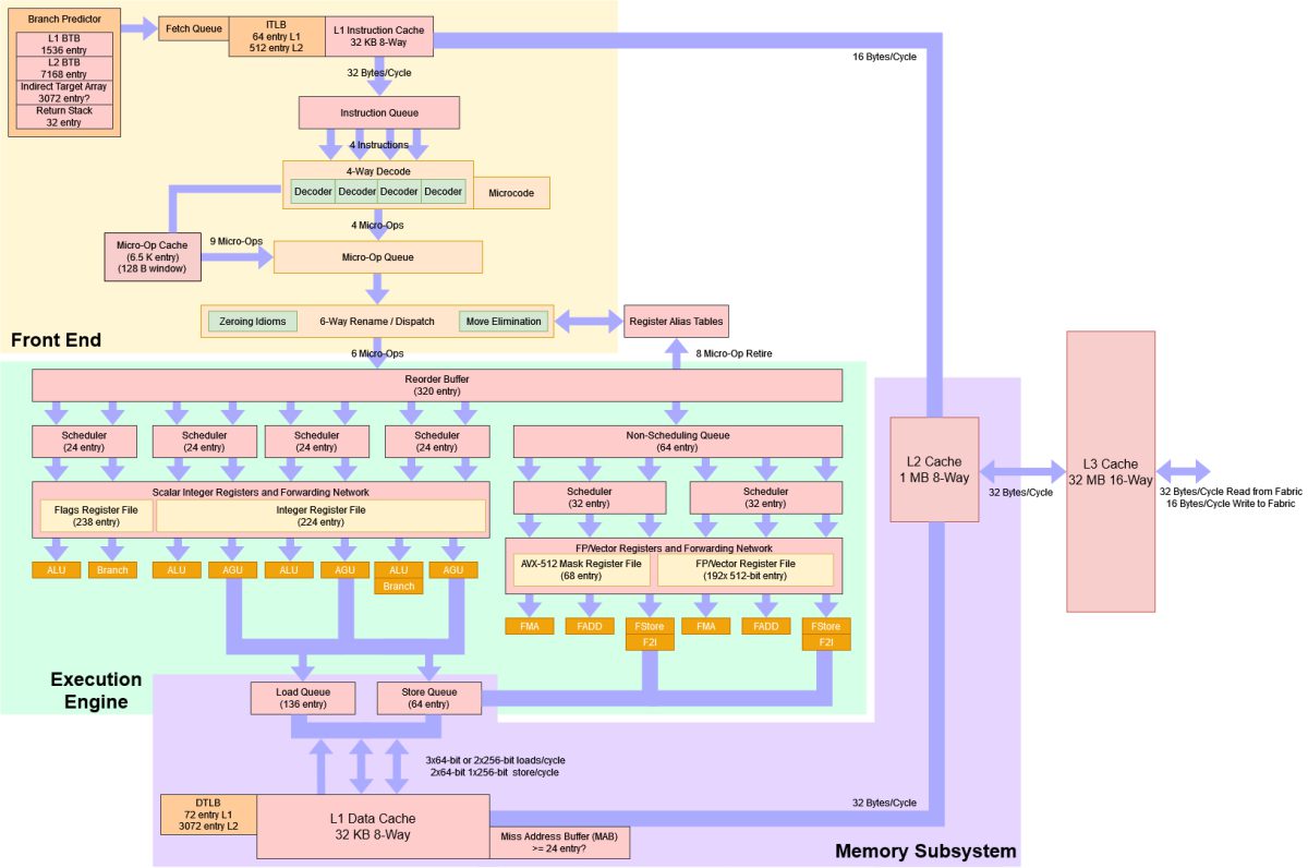
La nouvelle microarchitecture Zen 4 présente plusieurs nouveautés très intéressantes qui renforcent ces deux unités. D’une part, nous avons un nouveau processus de fabrication des CCD, à savoir le nœud 5 nm de TSMC, ce qui permet une meilleure performance en augmentant la fréquence de fonctionnement (jusqu’à 5,7 Ghz maximum) et en réduisant également la consommation. En revanche, l’IOD a été fabriqué dans ce cas avec un nœud de fabrication de 6 nm, par rapport aux 7 nm et 14 nm de son prédécesseur, le Zen 3.
Mais ce n’est pas la seule chose intéressante de ces processeurs. Il convient également de noter que l’iGPU a été déplacé vers l’IOD. Ainsi, les cœurs de calcul sont libérés de cet élément qui occupe un espace considérable sur la puce.
D’autre part, il est important de noter que la prise en charge de la mémoire DDR4 a été abandonnée, et seule la mémoire DDR5 est prise en chage, ce qui représente une amélioration de la bande passante entre la RAM et le CPU. De plus, ils prennent également en charge la nouvelle technologie de profils d’overclocking AMD EXPO SPD, pour extraire les performances maximales des modules compatibles.
En ce qui concerne le prise en chage des voies PCI Express, ces deux conceptions conservent les voies PCIe Gen 4, bien que d’autres modèles basés sur Zen 4 prennent déjà en charge le PCIe 5.0. Cependant, cela suffit largement pour l’utilisation de ces processeurs.
Un autre aspect intéressant est qu’AMD, bien qu’elle ait été réticente à inclure le jeu d’instructions AVX-512, qui a causé tant de problèmes à Intel par le passé et l’a obligée à faire marche arrière, semble avoir bien fonctionné dans le cas d’AMD. À cette fin, une nouvelle unité FPU pour le calcul vectoriel est incluse, qui est en réalité deux unités SIMD de 256 bits chacune. Deux moitiés qui s’exécutent en parallèle, au lieu d’inclure une énorme unité de 512 bits, avec une consommation et un encombrement de la puce bien supérieurs. Cela se traduit également par la possibilité d’exécuter des charges de vecteurs de 256 bits x2 en un cycle.
AMD a travaillé intensivement pendant plusieurs années sur le développement de Zen 4, et ce ne sont pas les seules améliorations. D’autres améliorations notables incluent :
- Le BTB (Branch Target Buffer) pour les sauts de branche de niveau L1 a été augmenté de 50% en capacité, avec jusqu’à 1,5K d’entrées.
- La même chose s’est produite avec le BTB de niveau 2, qui est passé à 7K entrées.
- La prédiction des sauts directs et indirects a également été améliorée, afin d’éviter de devoir vider le pipeline en cas d’échec, ce qui devrait arriver moins fréquemment avec cette amélioration. De plus, le prise en chage automatique de l’IBRS est prise en chage.
- Le cache de micro-opérations a augmenté de 68%, avec la capacité de charger jusqu’à 6,75K de micro-opérations et de générer jusqu’à 9 macro-opérations par cycle, contre 6 pour le Zen 3.
- Étant une microarchitecture OoOE (Out-Of-Order Execution), un ROB (Reorder Buffer) est nécessaire pour réorganiser les instructions dans l’ordre correct après leur exécution dans un ordre aléatoire. Cette mémoire a augmenté de 25% et peut stocker jusqu’à 320 instructions.
- Le jeu de registre pour les entiers est maintenant de 224 registres, tandis que le jeu de registres pour les nombres en virgule flottante et les vecteurs est maintenant de 192 registres. De plus, ce dernier est maintenant élargi à 512 bits pour prendre en charge les nouvelles AVX.
- La file d’attente de chargement est désormais de 88 charges en attente, soit 22% de plus.
- Le cache L2 a doublé, passant de 512 Ko par cœur à 1 Mo par cœur. Il est maintenant associatif à 8 voies.
Grâce à tout cela, l’IPC a augmenté d’environ 13% par rapport au Zen 3, ce qui représente un bond assez important. Il peut exécuter 13% d’instructions supplémentaires à chaque cycle.
Il ne faut pas non plus oublier l’inclusion du GPU basé sur l’architecture RDNA 3, qui offre une nette amélioration des performances graphiques par rapport au RDNA 2, ainsi que le prise en chage des nouvelles technologies de cette architecture. De plus, la fréquence de fonctionnement de ces GPUs a également augmenté.
Enfin, et non des moindres, l’une des améliorations les plus marquantes et innovantes a été l’inclusion d’une NPU (Neural Processing Unit), avec l’architecture connue sous le nom de XDNA. Cela permet d’inclure une unité de traitement dédiée pour accélérer les charges de l’IA, grâce à la technologie Ryzen AI. Une véritable avancée, AMD devenant la première entreprise à ajouter une NPU en x86, Intel l’ayant fait dans sa 14ème génération.
AMD Ryzen 7 8700G vs AMD Ryzen 9 7940HS: comparatif
Pour mettre quelques chiffres dans la comparaison de ces deux unités, examinons les résultats des tests ou benchmarks. Par exemple, pour les performances monocœur et multicœur dans Cinebench R23, voici les données (en points, plus c’est mieux):

En plus du test synthétique, si vous voulez quelque chose de plus réel, nous pouvons également voir le comportement dans certains jeux à 1080p, et voici les résultats mesurés en FPS avec une bonne configuration graphique (plus c’est mieux):

Vous serez également intéressé par la connaissance des meilleurs ordinateurs portables du marché.
Consommation et température
D’autre part, si vous vous préoccupez de l’efficacité de ces deux unités, dans la comparaison AMD Ryzen 7 8700G vs AMD Ryzen 9 7940HS, voici quelques détails sur la température moyenne atteinte en degrés ºC (moins c’est mieux):

En ce qui concerne la consommation mesurée en watts (moins c’est mieux), voici les résultats :




